Phần mềm quản lý văn bản và điều hành (VNPT-iOffice 5.0) giúp các cơ quan nhà nước, doanh nghiệp thực hiện hóa các mục tiêu xây dựng một Văn phòng điện tử không giấy tờ.

1. Hướng dẫn tài khoản chuyenvien

- Đăng nhập hệ thống: https://qlvb.lamdong.gov.vn Tài khoản và mật khẩu đã được cấp.

- Thay đổi thông tin cá nhân ban đầu: Người dùng vào menu Thông tin cá nhân. Khi đó hệ thống hiển thị màn hình như sau:

- Sau khi thay đổi xong thông tin cá nhân, người dùng bấm vào “Cập nhật” để lưu các thông tin vừa thay đổi.

1.1. Thêm mới văn bản đi

- Người dùng click menu [Khởi tạo văn bản đi] trên màn hình trang chủ như sau:

Khi đó hệ thống hiển thị màn hình như sau:

- Người dùng nhập các thông tin văn bản đi: (1) Trích yếu (bắt buộc): trích yếu của văn bản; (2) Hình thức (bắt buộc): hình thức của văn bản; (3) Độ khẩn (bắt buộc): độ khẩn của văn bản; (4) Lĩnh vực (bắt buộc): lĩnh vực của văn bản; (5) Đơn vị soạn thảo: mặc định là đơn vị của người khởi tạo văn bản; (6) File đính kèm: file đính kèm có thể được tải lên bằng 2 hình thức: Quét tài liệu từ máy scan: người dùng cài plugin cho máy tính, khi đó người dùng scan tài liệu, click nút [Quét tài liệu], hệ thống sẽ tự động đính kèm file scan hoặc Tải tập tin sẵn có từ máy tính; (7) Văn bản liên quan: cách thức thực hiện tương tự file đính kèm; (8) Nội dung xử lý: nhập nội dung xử lý nếu có để người xử lý tiếp theo có thể có nhiều thông tin để xử lý hơn.

- Lưu văn bản: Sau khi nhập các thông tin văn bản đi, người dùng chưa muốn thực hiện chuyển văn bản, có thể lưu văn bản để sau đó xử lý tiếp, người dùng click [Lưu], hệ thống sẽ lưu văn bản vào menu [Văn bản đi]

- Chuyển văn bản: Sau khi nhập các thông tin văn bản đi, người dùng có thể thực hiện chuyển văn bản theo luồng quy trình bằng cách click vào nút [Chuyển], chọn đối tượng cần chuyển ở bước tiếp theo.

- Khi đó hệ thống hiển thị danh sách người dùng theo đối tượng được chọn

- Người dùng chọn 1 người xử lý chính, có thể chọn nhiều người đồng xử lý và nhiều người đồng gửi:

+ Nếu chọn người xử lý chính => người dùng đó sẽ trực tiếp xử lý văn bản theo quy trình.

+ Nếu chọn người xử lý là đồng xử lý => người dùng đó sẽ cho ý kiến vào quá trình xử lý.

+ Nếu chọn đồng gửi => người dùng đó sẽ nhận được văn bản trong văn bản thông báo và chỉ xem để biết.

- Click [Chuyển] để hoàn thành việc chuyển cho người ở bước xử lý tiếp theo. Khi đó văn bản sẽ được tự động chuyển vào kho [Văn bản đã xử lý]. Nếu người dùng ở bước tiếp theo chưa mở văn bản, có thể lấy lại văn bản để cập nhật thông tin hoặc chuyển xử lý cho đối tượng khác.

- Luân chuyển (nút chức năng này sẽ ẩn hiện tùy thuộc vào quy trình thực tế của đơn vị): Ngoài ra, người dùng có thể thực hiện luân chuyển cho các chuyên viên khác, bằng cách click [Luân chuyển], để chọn chuyển văn bản cho chuyên viên khác xử lý. Khi đó văn bản sẽ được tự động chuyển vào kho [Văn bản đã xử lý]. Nếu người dùng ở bước tiếp theo chưa mở văn bản, có thể lấy lại văn bản để cập nhật thông tin hoặc chuyển xử lý cho đối tượng khác.

- Xin ý kiến: Nếu người dùng chưa muốn chuyển xử lý văn bản theo quy trình mà muốn xin thêm ý kiến trước khi chuyển văn bản sang bước tiếp theo thì có thể thực hiện xin ý kiến. Người dùng click tab [Xin ý kiến]:

+ Người dùng có thể nhập nội dung xin ý kiến hoặc tải tập để giải trình rõ nội dung muốn xin ý kiến.

+ Người dùng click [Xin ý kiến], khi đó hệ thống hiển thị toàn bộ danh sách người dùng:

+ Người dùng chọn một hoặc nhiều người cần xin ý kiến, click [Xin ý kiến] để hoàn thành việc xin ý kiến.

1.2. Văn bản đi

- Menu văn bản đi là toàn bộ các văn bản được chuyển xử lý trong quy trình hoặc được xin ý kiến tới người dùng. Đối với mỗi loại xử lý văn bản và mỗi vị trí của người dùng trong quy trình thì hệ thống sẽ hiển thị các nút chức năng khác nhau.

- Người dùng click menu [Văn bản đi]:

- Khi đó hệ thống hiển thị danh sách các văn bản đi chờ người dùng xử lý.

- Người dùng chọn 1 văn bản trong danh sách, hệ thống hiển thị thông tin văn bản và lịch sử xử lý văn bản như sau:

- Người dùng click [Xử lý] để thực hiện xử lý văn bản, khi đó hệ thống hiển thị màn hình như sau:

- Người dùng có thể xem thông tin văn bản, xem ý kiến xử lý, xem sơ đồ luồng văn bản.

- Đối với mỗi loại xử lý văn bản và mỗi vị trí của người dùng trong quy trình thì hệ thống sẽ hiển thị các nút chức năng khác nhau để người dùng xử lý.

- Người dùng chọn nút chức năng muốn xử lý để xử lý. Sau khi xử lý xong, văn bản sẽ được chuyển vào menu [Văn bản đã xử lý], nếu người dùng ở bước tiếp theo chưa thực hiện mở văn bản, người dùng có thể lấy lại văn bản để cập nhật thông tin xử lý hoặc chuyển văn bản cho đối tượng khác.

1.3. Văn bản đến

- Menu văn bản đến là toàn bộ các văn bản được chuyển xử lý trong quy trình hoặc được ban hành tới người dùng. Đối với mỗi loại xử lý văn bản và mỗi vị trí của người dùng trong quy trình thì hệ thống sẽ hiển thị các nút chức năng khác nhau.

- Người dùng click menu [Văn bản đến]:

- Khi đó hệ thống hiển thị danh sách các văn bản chờ người dùng xử lý.

- Người dùng chọn 1 văn bản trong danh sách, hệ thống hiển thị thông tin văn bản và lịch sử xử lý văn bản như sau:

- Người dùng click [Chuyển xử lý] để thực hiện Chuyển xử lý văn bản cho các cá nhân khác xử lý:

+ Nếu chuyển xử lý hoặc chuyển thông báo tới phòng ban thì trưởng phòng/trưởng ban sẽ là người nhận văn bản cho phòng/ban đó.

+ Trả lại: Chuyên viên có thể trả lại văn bản mình đã nhận được trong kho văn bản đến, sau khi trả văn bản sẽ biến mất khỏi kho.

+ Văn bản trả lời: Chuyển sang chức năng thêm mới văn bản đi đã mô tả ở phần trước, phúc đáp 1 văn bản đi từ văn bản đến:

+ Kết thúc văn bản: trong trường hợp người dùng đã xử xong văn bản được giao, thì người dùng nhập kết quả xử lý vào box [Ý kiến] và click [Kết thúc xử lý]. Khi đó văn bản sẽ được chuyển vào kho “Văn bản đã xử lý”.

- Người dùng chọn nút chức năng muốn xử lý để xử lý. Sau khi xử lý xong, văn bản sẽ được chuyển vào menu [Văn bản đã xử lý], nếu người dùng ở bước tiếp theo chưa thực hiện mở văn bản, người dùng có thể lấy lại văn bản để cập nhật thông tin xử lý hoặc chuyển văn bản cho đối tượng khác.

1.4. Tra cứu văn bản

- Tìm kiếm tất cả văn bản mà người dùng được tham gia trong quá trình xử lý văn bản như: chuyển xử lý theo quy trình, luân chuyển, xin ý kiến, chuyển xử lý, chuyển thông báo hoặc văn bản được ban hành tới người dùng.

- Chức năng tìm kiếm văn bản bao gồm: Tìm kiếm nhanh (thao tác ngay trên giao diện hiện tại) và tìm kiếm nâng cao (mở tới màn hình phụ, có đầy đủ tiêu chí hơn).

+ Tìm kiếm nhanh: Tìm kiếm văn bản theo những tiêu chí cơ bản như: Trích yếu, Cơ quan ban hành, Hình thức văn bản, Độ khẩn, Hạn xử lý, Trạng thái văn bản.

+ Tìm kiếm nâng cao: Tìm kiếm văn bản theo nhiều tiêu chí mở rộng (Riêng đối với tài khoản văn thư, có thêm tiêu chí tìm kiếm theo sổ văn bản).

- Hệ thống hiển thị kết quả tìm kiếm, người dùng có thể chọn văn bản để xem thông tin chi tiết văn bản và lịch sử xử lý của văn bản.

2. Hướng dẫn tài khoản lanhdao

- Nhập tên, tài khoản được cấp, mã xác nhận sau đó chọn Đăng nhập.

2.2. Cập nhật thông tin cá nhân

2.3. Ký số Văn bản đi

- Menu văn bản đi là toàn bộ các văn bản được chuyển xử lý trong quy trình hoặc được xin ý kiến tới người dùng. Đối với mỗi loại xử lý văn bản và mỗi vị trí của người dùng trong quy trình thì hệ thống sẽ hiển thị các nút chức năng khác nhau.

- Người dùng click menu [Văn bản đi]:

- Khi đó hệ thống hiển thị danh sách các văn bản đi chờ người dùng xử lý.

- Người dùng chọn 1 văn bản trong danh sách, hệ thống hiển thị thông tin văn bản và lịch sử xử lý văn bản như sau:

- Người dùng click [Xử lý] để thực hiện xử lý văn bản, khi đó hệ thống hiển thị màn hình như sau:

- Lãnh đạo chọn nút nút [Ký số token] ở file cần ký => hiển thị màn hình Chọn chứng thư Sau đó sẽ hiện danh sách chứng thư số.

- Chọn chứng thư -> click nút OK => Bật form ký văn bản như hình:

- Click nút Áp dụng, sau khi click áp dụng sẽ xảy ra 2 trường hợp sau:

+ Nếu đã nhập mã pin của token ký 1 lần rồi và chưa tháo token ra khỏi máy thì hệ thống sẽ thông báo ký thành công, File vừa ký sẽ được chuyển thành file có định dạng pdf.

+ Nếu chưa nhập mã pin của token ký lần nào thì sẽ hiển thị màn hình nhập mã pin của hệ thống như sau:

-Kiểm tra nội dung file sau khi ký:

+ File trước khi ký:

+ File sau khi ký:

- Sau khi ký số sẽ chuyển văn thư đóng dấu ban hành hoặc trả lại cho lãnh đạo VP kiểm tra lại văn bản nếu thiếu sót

- Người dùng có thể xem thông tin văn bản, xem ý kiến xử lý, xem sơ đồ luồng văn bản, sau đó thực hiện lựa chọn:

+ Chuyển văn thư để phát hành văn bản.

+ Chuyển về chuyên viên hoặc lãnh đạo VP.

- Đối với mỗi loại xử lý văn bản và mỗi vị trí của người dùng trong quy trình thì hệ thống sẽ hiển thị các nút chức năng khác nhau để người dùng xử lý.

- Người dùng chọn nút chức năng muốn xử lý để xử lý. Sau khi xử lý xong, văn bản sẽ được chuyển vào menu [Văn bản đã xử lý], nếu người dùng ở bước tiếp theo chưa thực hiện mở văn bản, người dùng có thể lấy lại văn bản để cập nhật thông tin xử lý hoặc chuyển văn bản cho đối tượng khác.

2.4. Văn bản đến

- Menu văn bản đến là toàn bộ các văn bản được chuyển xử lý trong quy trình hoặc được ban hành tới người dùng. Đối với mỗi loại xử lý văn bản và mỗi vị trí của người dùng trong quy trình thì hệ thống sẽ hiển thị các nút chức năng khác nhau.

- Người dùng click menu [Văn bản đến]:

- Khi đó hệ thống hiển thị danh sách các văn bản chờ người dùng xử lý.

- Người dùng chọn 1 văn bản trong danh sách, hệ thống hiển thị thông tin văn bản và lịch sử xử lý văn bản như sau:

-Người dùng click [Chuyển xử lý] để thực hiện Chuyển xử lý văn bản cho các cá nhân khác xử lý:

- Nếu chuyển xử lý hoặc chuyển thông báo tới phòng ban thì trưởng phòng/trưởng ban sẽ là người nhận văn bản cho phòng/ban đó.

- Trả lại: Có thể trả lại văn bản mình đã nhận được trong kho văn bản đến, sau khi trả văn bản sẽ biến mất khỏi kho.

- Văn bản trả lời: Chuyển sang chức năng thêm mới văn bản đi đã mô tả ở phần trước, phúc đáp 1 văn bản đi từ văn bản đến:

- Kết thúc văn bản: trong trường hợp người dùng đã xử xong văn bản được giao, thì người dùng nhập kết quả xử lý vào box [Ý kiến] và click [Kết thúc xử lý]. Khi đó văn bản sẽ được chuyển vào kho “Văn bản đã xử lý”.

- Người dùng chọn nút chức năng muốn xử lý để xử lý. Sau khi xử lý xong, văn bản sẽ được chuyển vào menu [Văn bản đã xử lý], nếu người dùng ở bước tiếp theo chưa thực hiện mở văn bản, người dùng có thể lấy lại văn bản để cập nhật thông tin xử lý hoặc chuyển văn bản cho đối tượng khác.

2.5. Tra cứu văn bản

- Tìm kiếm tất cả văn bản mà người dùng được tham gia trong quá trình xử lý văn bản như: chuyển xử lý theo quy trình, luân chuyển, xin ý kiến, chuyển xử lý, chuyển thông báo hoặc văn bản được ban hành tới người dùng.

- Chức năng tìm kiếm văn bản bao gồm: Tìm kiếm nhanh (thao tác ngay trên giao diện hiện tại) hoặc tìm kiếm nâng cao (mở tới màn hình phụ, có đầy đủ tiêu chí hơn).

+ Tìm kiếm nhanh: Tìm kiếm văn bản theo những tiêu chí cơ bản như: Trích yếu, Cơ quan ban hành, Hình thức văn bản, Độ khẩn, Hạn xử lý, Trạng thái văn bản.

+ Tìm kiếm nâng cao: Tìm kiếm văn bản theo nhiều tiêu chí mở rộng (Riêng đối với tài khoản văn thư, có thêm tiêu chí tìm kiếm theo sổ văn bản).

- Hệ thống hiển thị kết quả tìm kiếm, người dùng có thể chọn văn bản để xem thông tin chi tiết văn bản và lịch sử xử lý của văn bản.

3. Hướng dẫn tài khoản Van thư

- Nhập tên, tài khoản được cấp, mã xác nhận sau đó chọn Đăng nhập.

3.2. Cập nhật thông tin cá nhân

3.3. Quản lý văn bản đến

- Có 2 hình thức của văn bản đến đó là:

+ Văn bản đến là văn bản giấy, khi đó văn thư phải scan văn bản giấy và nhập các thông tin từ văn bản giấy vào hệ thống => Người dùng sử dụng chức năng “Khởi tạo văn bản đến”.

+ Văn bản đến điện tử là văn bản được gửi liên thông từ các đơn vị khác trong hệ thống => người dùng sử dụng chức năng “Văn bản vào sổ”.

- Truòng hợp văn bản đến là văn bản giấy: Thêm văn bản đến người dùng chọn menu [Thêm văn bản đến]

- Khi đó hệ thống hiển thị màn hình để nhập các thông tin trên văn bản đến như sau:

- Người dùng nhập các thông tin của tab “Thông tin văn bản đến”:

+ Số ký hiệu (bắt buộc): Số ký hiệu của văn bản

+ Đơn vị ban hành (bắt buộc): Đơn vị ban hành văn bản

+ Trích yếu (bắt buộc): Trích yếu của văn bản

+ Số trang văn bản

+ Ngày đến: mặc định là ngày hiện tại, có thể chỉnh sửa

+ Ngày văn bản

+ Hạn xử lý của văn bản

+ Hình thức văn bản

+ Độ khẩn văn bản

+ Hình thức chuyển

+ Sổ văn bản: chọn sổ văn bản đến đã được cấu hình trong chức năng “Quản trị văn bản” -> “Quản trị sổ văn bản đến”,

+ Số đến/đi: được nhảy tự động theo sổ đã cấu hình, tuy nhiên người dùng có thể chỉnh sửa số (không được trùng với số đã có)

+ File đính kèm: file đính kèm có thể được tải lên bằng 2 hình thức

+ Quét tài liệu từ máy scan: người dùng cài plugin cho máy tính, khi đó người dùng scan tài liệu, click nút [Quét tài liệu], hệ thống sẽ tự động đính kèm file scan.

+ Tải tập tin sẵn có từ máy tính: Tập tin tải thành công khi thấy được file đính kèm trên màn hình. Văn thư có thể thực hiện: Xóa file đã tải, Đổi tên file sau khi đã có file đính kèm.

+ Văn bản liên quan: cách thức thực hiện tương tự file đính kèm

+ Nội dung xử lý: nhập nội dung xử lý nếu có để người xử lý tiếp theo có thể có nhiều thông tin để xử lý hơn.

- Sau đó người dung xử lý văn bản đến bằng các lựa chọn chức năng trong màn hình hiển thị:

- Trình lãnh đạo đơn vị: Thao tác này Văn thư thực hiện chuyển cho lãnh đạo đơn vị để lãnh đạo chỉ đạo xử lý văn bản tương ứng.

+ Ngoài ra, trong trường hợp văn bản cần chuyển đến các đối tượng xử lý khác nhau người dùng có thể thực hiện chuyển văn bản theo luồng quy trình bằng cách click vào nút [Chuyển], chọn đối tượng cần chuyển ở bước tiếp theo: Khi đó hệ thống hiển thị danh sách người dùng theo đối tượng được chọn.

- Trình lãnh đạo văn phòng:

+ Người dùng chọn 1 người xử lý chính, có thể chọn nhiều người đồng xử lý và nhiều người đồng gửi.

+ Click [Chuyển] để hoàn thành việc chuyển cho người ở bước xử lý tiếp theo. Khi đó văn bản sẽ được tự động chuyển vào kho [Văn bản đã xử lý].

+ Luân chuyển: Ngoài ra, người dùng có thể thực hiện luân chuyển cho các văn thư khác, bằng cách click [Luân chuyển], để chọn chuyển văn bản cho văn thư khác xử lý. Khi đó văn bản sẽ được tự động chuyển vào kho [Văn bản đã xử lý].

+ Chuyển xử lý: Nếu văn thư không thực hiện trình chuyển văn bản theo luồng, thì văn thư có thể chọn trực tiếp các nhân, đơn vị để chuyển xử lý bằng cách chọn tab [Thông tin nhận] như trên màn hình:

+ Người dùng chọn đơn vị hoặc cá nhân cần chuyển, nếu chọn đơn vị thì người nhận văn bản của đơn vị là trưởng đơn vị. Click [Chuyển xử lý] để hoàn thành việc chuyển. Khi đó văn bản sẽ được tự động chuyển vào kho [Văn bản đã xử lý].

+ Lưu ý: (1) Khi chọn người nhận thì chỉ có đơn vị hoặc cá nhân là xử lý chính; (2) Nếu người dùng ở bước tiếp theo chưa mở văn bản, có thể lấy lại văn bản để cập nhật thông tin hoặc chuyển xử lý cho đối tượng khác.

+ Lưu văn bản: Sau khi nhập các thông tin văn bản mà người dùng chưa muốn chuyển cho bước tiếp theo thì click nút [Lưu], khi đó văn bản sẽ được lưu trữ trong kho [Văn bản dự thảo].

- Trường hợp văn bản đến điện tử: Văn bản vào sổ người dùng chọn menu [Quản lý văn bản đến] -> [Văn bản vào sổ]

+ Hệ thống hiển thị toàn bộ các danh sách văn bản đến được gửi liên thông trong hệ thống. Người dùng chọn 1 văn bản trong danh sách để xử lý, hệ thống hiển thị màn hình như sau:

+ Toàn bộ các thông tin của văn bản đến, được tự động fill sẵn, người dùng có thể sửa lại thông tin mong muốn.

- Các thao tác đối với văn bản đến thực hiện thao tác tương tự như “Thêm văn bản đến”.

+ Văn bản Chờ xử lý: Văn bản chờ xử lý là toàn bộ các văn bản đến văn thư nhưng đang ở trạng thái chờ văn thư xử lý. Văn thư chọn 1 văn bản để xem chi tiết và thực hiện xử lý.

+ Văn bản đã xử lý: Văn bản đã xử lý là toàn bộ các văn bản đến văn thư đã xử lý khỏi bước của văn thư. Văn thư có thể chọn 1 văn bản để xem chi tiết và lựa chọn chức năng xử lý tương ứng (nếu cần)

- Các chức năng xử lý khi xem thông tin chi tiết của 1 văn bản:

- Xử lý lại: Đối với văn bản đã xử lý, nếu người dùng ở bước tiếp theo chưa mở văn bản ra xem, văn thư có chức năng xử lý lại văn bản. Chức năng này cho phép người dùng cập nhật lại đơn vị ban hành:

- Người dùng chọn đơn vị/cá nhân nhận văn bản bằng cách chọn trong các box dữ liệu và xóa các đơn vị đã ban hành. Sau đó click [Sửa ban hành] để hoàn thành việc sửa ban hành.

- Xem: Xem lại thông tin đã xử lý của văn bản

- Lưu hồ sơ: Thực hiện lưu văn bản vào hồ sơ cá nhân (các hồ sơ cá nhân phải được tạo trước khi lưu hồ sơ).

- Văn bản sau khi được lưu vào hồ sơ sẽ vào menu Hồ sơ công việc/Hồ sơ cá nhân để theo dõi.

- Văn bản đã ban hành Văn bản đã ban hành là toàn bộ các văn bản đến đã ban hành.

3.4. Quản lý văn bản đi

- Thêm văn bản đi: Nếu văn thư có quyền khởi tạo văn bản đi thì tham khảo chức năng “Thêm văn bản đi” ở vai trò chuyên viên.

- Dự thảo: Văn bản dự thảo là văn bản được lưu lại khi thêm văn bản đi. Người dùng có thể xóa văn bản dự thảo và thực hiện các chức năng chuyển xử lý như đối với văn bản đi thông thường.

- Chờ xử lý: Người dùng vào menu [Quản lý văn bản đi] -> [Chờ xử lý], khi đó hệ thống hiển thị danh sách các văn bản đi chờ xử lý hoặc chờ ban hành (thông thường sẽ là các văn bản chờ văn thư ban hành).

3.5. Tra cứu văn bản

- Tìm kiếm tất cả văn bản mà người dùng được tham gia trong quá trình xử lý văn bản như: chuyển xử lý theo quy trình, luân chuyển, xin ý kiến, chuyển xử lý, chuyển thông báo hoặc văn bản được ban hành tới người dùng.

- Chức năng tìm kiếm văn bản bao gồm: Tìm kiếm nhanh (thao tác ngay trên giao diện hiện tại) hoặc tìm kiếm nâng cao (mở tới màn hình phụ, có đầy đủ tiêu chí hơn).

+ Tìm kiếm nhanh: Tìm kiếm văn bản theo những tiêu chí cơ bản như: Trích yếu, Cơ quan ban hành, Hình thức văn bản, Độ khẩn, Hạn xử lý, Trạng thái văn bản.

+ Tìm kiếm nâng cao: Tìm kiếm văn bản theo nhiều tiêu chí mở rộng (Riêng đối với tài khoản văn thư, có thêm tiêu chí tìm kiếm theo sổ văn bản)

- Hệ thống hiển thị kết quả tìm kiếm, người dùng có thể chọn văn bản để xem thông tin chi tiết văn bản và lịch sử xử lý của văn bản.

3.6. Quản trị văn bản

a) Quản trị sổ văn bản đến

- Để thực hiện chức năng Quản trị sổ văn bản đến, NSD chọn menu [Quản trị văn bản] -> [Sổ văn bản đến] trên màn hình như sau:

- Thêm mới sổ văn bản đến: Để thực hiện thêm mới sổ văn bản, NSD chọn chức năng [Thêm mới] trên màn hình như sau:

+ Khi đó hệ thống hiển thị màn hình như sau:

+ NSD nhập các thông tin sổ văn bản đến như sau (các trường thông tin có dấu * là các trường thông tin bắt buộc): (1)Tên sổ văn bản: NSD nhập tên cho sổ văn bản; (2)Đơn vị áp dụng: NSD chọn đơn vị áp dụng cho sổ văn bản, mặc định là đơn vị NSD đang trực thuộc; (3) Số bắt đầu: nhập số bắt đầu cho sổ văn bản; (4) Ngày tạo sổ: chọn ngày tạo sổ văn bản; (5) Ngày đóng sổ: chọn ngày đóng sổ văn bản; (6) Số thứ tự hiển thị: chọn số thứ tự hiển thị cho sổ; (7) Người theo dõi: NSD click vào icon khi đó hệ thống sẽ hiển thị danh sách người dùng như sau; (8) NSD chọn người theo dõi cho sổ văn bản, khi đó những user được gán quyền theo dõi sổ văn bản nào sẽ nhìn thấy các văn bản đó trong menu [Văn bản theo dõi]; (9) Người quản trị: NSD click vào icon khi đó hệ thống sẽ hiển thị danh sách người dùng như sau (NSD chọn người quản trị cho sổ văn bản, khi đó những user được gán quyền quản trị sổ văn bản nào sẽ được quản trị sổ văn bản đó).

+ Hình thức sử dụng: NSD chọn hình thức sử dụng cho sổ văn bản bằng cách check vào các hình thức của văn bản như sau:

+ NSD chọn người quản trị cho sổ văn bản, khi đó những user được gán quyền quản trị sổ văn bản nào sẽ được quản trị sổ văn bản đó.Sau khi NSD nhập xong các thông tin về sổ văn bản đến, NSD click [Thêm mới] để thực hiện thêm mới sổ và tiếp tục thêm sổ văn bản đến khác hoặc click [Thêm mới và đóng] để thực hiện thêm mới sổ và đóng màn hình thêm mới.

- Cập nhật sổ văn bản đến: Để thực hiện cập nhật sổ văn bản đến, NSD click icon trên danh sách sổ văn bản như sau:

+ Khi đó hệ thống hiển thị màn hình thông tin về sổ văn bản cần cập nhật như sau:

+ NSD cập nhật các thông tin mong muốn, click [Lưu] để lưu các thông tin vừa cập nhật và hệ thống vẫn giữ nguyên màn hình thêm mới sổ văn bản đến hoặc click [Lưu và đóng] để hoàn thành việc cập nhật và đóng màn hình thêm mới.

- Xóa sổ văn bản đến:

+ Sổ văn bản đến chỉ được phép xóa khi sổ chưa được sử dụng. Để thực hiện xóa sổ văn bản đến, NSD click icon trên màn hình hoặc check vào check box của các sổ văn bản như sau:

+ Khi đó, nếu sổ văn bản đã được áp dụng thì hệ thống không cho phép xóa, ngược lại hệ thống sẽ cho phép xóa sổ văn bản được chọn.

- Export sổ văn bản: Hệ thống cho phép export thông tin sổ văn bản ra định dạng Word hoặc định dạng Excel, NSD chọn định dạng cần export như sau:

+ Khi đó hệ thống sẽ export danh sách sổ văn bản ra định dạng được chọn.

b) Quản trị sổ văn bản đi

- Để thực hiện chức năng Quản trị sổ văn bản đi, NSD chọn menu [Quản trị văn bản] -> [Sổ văn bản đi] trên màn hình như sau:

- Thêm mới sổ văn bản đi: Để thực hiện thêm mới sổ văn bản, NSD chọn chức năng [Thêm mới] trên màn hình như sau:

+ Thông tin sổ văn bản đi gồm có 2 tab: Thông tin sổ văn bản và Mẫu số ký hiệu

+ Đối với tab Thông tin sổ văn bản: NSD nhập các thông tin sổ văn bản đến như sau (các trường thông tin có dấu * là các trường thông tin bắt buộc): (1) Tên sổ văn bản: NSD nhập tên cho sổ văn bản; (2) Đơn vị áp dụng: NSD chọn đơn vị áp dụng cho sổ văn bản, mặc định là đơn vị NSD đang trực thuộc; (3) Ngày tạo sổ: chọn ngày tạo sổ văn bản; (4) Ngày đóng sổ: chọn ngày đóng sổ văn bản; (5) Số thứ tự hiển thị: chọn số thứ tự hiển thị cho sổ; (6) Người theo dõi: NSD click vào icon để chọn người theo dõi; (7) NSD chọn người theo dõi cho sổ văn bản, khi đó những user được gán quyền theo dõi sổ văn bản nào sẽ nhìn thấy các văn bản đó trong menu [Văn bản theo dõi]; (8) Người quản trị: NSD click vào icon để lựa chọn người quản trị sổ văn bản, khi đó những user được gán quyền quản trị sổ văn bản nào sẽ được quản trị sổ văn bản đó.

+ NSD click [Thêm mới] để thêm thông tin sổ vừa lưu, khi đó sổ văn bản đi được lưu vào danh sách. Để khai báo [Thông tin ký hiệu], NSD click icon cập nhật của sổ vừa tạo để tiếp tục khai báo thông tin ký hiệu, khi đó hệ thống hiển thị màn hình với các nội dung như sau: (1) Nhảy sổ theo: Chọn hình thức nhảy sổ tự động theo “Sổ văn bản” hoặc “Sổ văn bản và hình thức văn bản”; (2) Mẫu số ký hiệu: NSD định nghĩa mẫu số ký hiệu theo quy tắc quy định, ví dụ: stt/nam/kyhieu_coquanbanhanh; (3) Hình thức văn bản sử dụng: Chọn các hình thức văn bản áp dụng cho sổ văn bản.

+ NSD click [Cập nhật] hoặc [Cập nhật &đóng] để hoàn thành việc thêm mới sổ văn bản đi.

- Cập nhật sổ văn bản đi: Để thực hiện cập nhật sổ văn bản đi, NSD click icon trên danh sách sổ văn bản như sau:

+ Khi đó hệ thống hiển thị màn hình thông tin về sổ văn bản cần cập nhật như sau:

+ NSD cập nhật các thông tin mong muốn, click [Lưu] để lưu các thông tin vừa cập nhật và hệ thống vẫn giữ nguyên màn hình thêm mới sổ văn bản đến hoặc click [Lưu và đóng] để hoàn thành việc cập nhật và đóng màn hình thêm mới.

- Xóa sổ văn bản đi: Sổ văn bản đi chỉ được phép xóa khi sổ chưa được sử dụng.

+ Để thực hiện xóa sổ văn bản đi, NSD click icon trên màn hình hoặc check vào check box của các sổ văn bản như sau:

+ Khi đó, nếu sổ văn bản đã được áp dụng thì hệ thống không cho phép xóa, ngược lại hệ thống sẽ cho phép xóa sổ văn bản được chọn.

- Export sổ văn bản: Hệ thống cho phép export thông tin sổ văn bản ra định dạng Word hoặc định dạng Excel, NSD chọn định dạng cần export như sau:

+ Khi đó hệ thống sẽ export danh sách sổ văn bản ra định dạng được chọn.

c) Khai báo nhóm đơn vị ban hành: Hệ thống cho phép định nghĩa các nhóm đơn vị ban hành để nhằm mục đích ban hành nhanh, không cần lựa chọn từng đơn vị một.

- Để thực hiện khai báo nhóm đơn vị ban hành, NSD chọn menu [Quản trị văn bản] -> [Khai báo nhóm đơn vị ban hành] như sau:

-Thêm mới nhóm đơn vị ban hành: Để thực hiện thêm mới, NSD click [Thêm mới nhóm] trên màn hình như sau:

+ Khi đó hệ thống hiển thị màn hình như sau:

+ NSD đặt tên cho nhóm, click [Thêm mới] để hoàn thành.

- Gán đơn vị vào nhóm: Để thực hiện gán đơn vị vào nhóm, NSD click icon [Danh sách đơn vị] trên màn hình như sau:

+ Khi đó hệ thống hiển thị các danh sách đơn vị là đơn vị độc lập trong đơn vị chứa User đang quản trị nhóm như sau:

+ NSD check các đơn vị cần thêm vào nhóm, click [Cập nhật] để hoàn thành.

- Sửa nhóm đơn vị ban hành: Để thực hiện sửa đơn vị ban hành, NSD click icon [Sửa] trên màn hình như sau:

+ Khi đó hệ thống sẽ hiển thị màn hình thông tin nhóm đơn vị, NSD tùy chỉnh, click [Cập nhật] để hoàn thành.

- Xóa đơn vị ban hành: Để thực hiện xóa đơn vị ban hành, NSD click icon [Xóa] trên màn hình như sau:

+ Khi đó hệ thống sẽ xóa đơn vị được chọn.

3.4. Hướng dẫn tài khoản admin

a) Quản trị hệ thống

- Khai báo người dùng: Thêm mới, cập nhật thông tin, gán role và xoá người dùng.

- Khai báo đơn vị - nhân sự: Thêm mới đơn vị/nhân sự, cập nhật thông tin và xoá đơn vị.

- Khai báo chức danh: Thêm mới, chỉnh sửa và xoá chức danh.

- Khai báo danh mục người dùng: Danh mục dân tộc/ tôn giáo/ trình độ.

- Khai báo thông tin đơn vị.

- Quản trị văn bản: Quản trị sổ văn bản đến/đi, quản trị đơn vị bên ngoài, khai báo nhóm đơn vị ban hành.

b) Quản trị văn bản

- Luồng xử lý văn bản: Thêm mới, cập nhật, xem thông tin luồng.

- Gán quyền Khởi tạo luồng quy trình: Gán đơn vị sử dụng luồng, gán thông tin văn bản.

c) Hướng dẫn cài đặt chữ ký số

- Bước 1. Đầu tiên phải cài tools của VNPT Plugin trên trang chủ của hệ thống

+ Truy cập vào link: https://qlvb.lamdong.gov.vn/, sau đó chọn vào Bộ cài Plug-in như hình

+ Tiếp theo truy cập vào link của Ban cơ yếu: https://dichvucong.ca.gov.vn/page/taitainguyen/PM , sau đó chọn mục 1 tải drive về và cài đặt

- Bước 3. Cách đưa chữ ký lãnh đạo và con dấu của cơ quan lên hệ thống: Đưa chữ ký của lãnh đạo lên hệ thống:

+ Khi lãnh đạo cung cấp file hình chữ ký hoặc ký ra giấy chụp hình lại, sau đó truy cập vào trang: https://clippingmagic.com/ để xóa phông trắng chữ ký

+ Sau đó tải file hình chữ ký đã xóa phông về máy

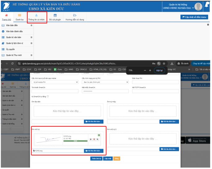
+ Đăng nhập tài khoản ioffice của lãnh đạo -> vào mục Thông tin cá nhân -> chọn mục Ảnh chữ ký và up file hình vừa tải về lên

+ Tương tự với tài khoản văn thư cũng làm y như vậy mà thay bằng hình con dấu của cơ quan.

d) Hướng dẫn tải cài app quản lý văn bản

- Hệ điều hành IOS (iphone): Link tải: https://apps.apple.com/us/app/ioffice-%C3%A2m%C4%91%E1%BB%93ng/id6474232400

- Hệ điều hành Android: Vào CH play search từ khoa “ ioffice lâm đồng” Hoặc tải theo link: https://play.google.com/store/apps/details?id=vn.com.vnpt.vinaphone.vnptsoftware.vnptoffice.ld&pli=1